DBeaver version 25.3.3 has been released, further enhancing its reputation as a versatile open-source database management tool suitable for a diverse range of users, including developers, SQL programmers, database administrators, and analysts. This multi-platform application supports numerous databases such as MySQL, Oracle, PostgreSQL, SQLite, and more, making it an invaluable resource for those who require a unified environment to manage multiple databases.
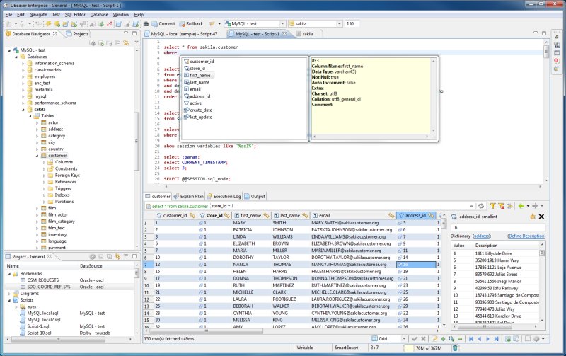
The tool offers a comprehensive graphical user interface that facilitates data browsing and editing, the creation and execution of SQL scripts, and the management of database objects. Additionally, DBeaver is equipped with various features for data visualization, advanced data handling tasks like importing/exporting data, and efficient database backup and restoration processes.
DBeaver's design prioritizes usability, ensuring that both seasoned professionals and hobbyists can navigate its features with ease. As an open-source project licensed under the ASL, it encourages community contributions and the development of plugins to extend functionality. It is compatible with any database that has a JDBC driver and can also connect to external data sources, regardless of JDBC support.
The tool comes with a host of plugins tailored for specific databases and database management utilities, such as Entity-Relationship Diagrams (ERDs). With its extensive array of features, DBeaver significantly simplifies the management of large datasets, thereby boosting productivity for users across various domains.
In addition to its current capabilities, future versions of DBeaver may introduce further enhancements such as improved support for cloud-based databases, advanced analytics tools, and additional integrations with popular data warehousing solutions. These developments would position DBeaver as not only a database management tool but also a central hub for comprehensive data analysis and management, catering to the evolving needs of data professionals
The tool offers a comprehensive graphical user interface that facilitates data browsing and editing, the creation and execution of SQL scripts, and the management of database objects. Additionally, DBeaver is equipped with various features for data visualization, advanced data handling tasks like importing/exporting data, and efficient database backup and restoration processes.
DBeaver's design prioritizes usability, ensuring that both seasoned professionals and hobbyists can navigate its features with ease. As an open-source project licensed under the ASL, it encourages community contributions and the development of plugins to extend functionality. It is compatible with any database that has a JDBC driver and can also connect to external data sources, regardless of JDBC support.
The tool comes with a host of plugins tailored for specific databases and database management utilities, such as Entity-Relationship Diagrams (ERDs). With its extensive array of features, DBeaver significantly simplifies the management of large datasets, thereby boosting productivity for users across various domains.
In addition to its current capabilities, future versions of DBeaver may introduce further enhancements such as improved support for cloud-based databases, advanced analytics tools, and additional integrations with popular data warehousing solutions. These developments would position DBeaver as not only a database management tool but also a central hub for comprehensive data analysis and management, catering to the evolving needs of data professionals
DBeaver 25.3.3 released
DBeaver is an Open Source multi-platform database tool for developers, SQL programmers, database administrators, and analysts.
